日常的にブラウザを使用する中で、アカウントとパスワードの管理は多くの人が見落としがちなポイントです。パスワードが漏洩してしまうと、个人隐私に影響が出るだけでなく、アカウントが乗っ取られるリスクも生じます。Google Chrome は近年、内蔵のパスワード管理機能を強化しており、このたび「自動パスワード変更」という便利なツールが追加されました。これにより、ユーザーは手動でウェブサイトにログインすることなく、すでに漏洩したパスワードを迅速に更新でき、操作の手間を大幅に削減できます。
Chrome の「自動パスワード変更」とは?
Google Chrome が保存されたパスワードの漏洩を検知した場合(例えば、データ漏洩事件で流出したパスワードなど)、システムが変更を促す通知を表示します。
「自動パスワード変更」機能を有効にすると、Chrome が以下の操作を自動的に実行します:
- 対象のウェブサイトへアクセス
- 高強度の新しいパスワードを生成
- 新しいパスワードを Google パスワードマネージャーに保存
この一連の流れはほぼ手動操作不要で、パスワードのセキュリティを軽視しがちなユーザーにとって非常に便利です。
Chrome Flags で自動パスワード変更を有効/無効にする
Chrome Flags は、Chrome が提供する実験機能の設定ページで、まだ全面展開されていない新機能を事前にオン/オフできます。「自動パスワード変更」もここで設定可能です。
操作手順:
- Google Chrome を開き、アドレスバーに
chrome://flagsと入力して Enter キーを押します。 - ページ上部の検索バーに「Improved password change service」と入力します。
- 該当項目を見つけたら、右側のドロップダウンメニューをクリックし、以下のいずれかの設定を選択します:
Enabled→ 自動パスワード変更機能を有効にするDisabled→ この機能を無効にするDefault→ Chrome のデフォルト設定を維持
Relaunchをクリックしてブラウザを再起動し、設定を有効にします。

Windows レジストリエディタで設定する(上級者向け)
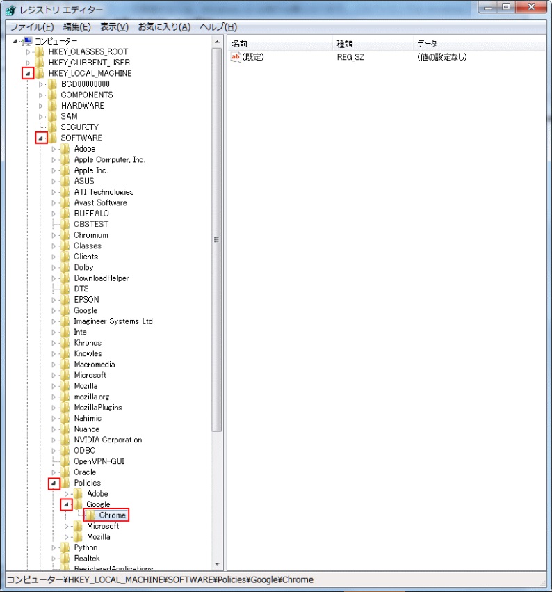
システムレベルで設定を制御する必要がある場合(会社用パソコンや複数ユーザー環境など)は、Windows レジストリを使用してこの機能を制御できます。
注意:レジストリを編集する前に、誤操作によるシステムへの影響を避けるため、必ずバックアップを取得してください。
操作手順:
Win + Rを押し、regeditと入力して Enter キーを押し、レジストリエディタを開きます。- 以下のパスへ移動します:
HKEY_LOCAL_MACHINE\SOFTWARE\Policies\Google\Chrome。「Google」または「Chrome」フォルダが存在しない場合は、右クリックして手動で作成してください。

- 右側の空白部分を右クリックし、「新規」→「DWORD(32 ビット)値」を選択し、
AutomatedPasswordChangeSettingsという名前を付けます。
- 該当する数値をダブルクリックし、「値のデータ」を以下のように設定します:
1→ 自動パスワード変更を有効にする2→ 自動パスワード変更を無効にする

まとめ
Chrome の「自動パスワード変更」機能は、パスワード漏洩時にアカウントのパスワード更新を迅速にサポートし、セキュリティを向上させるだけでなく、手動での修正時間も節約できます。システムに自動的にパスワード更新を処理させたい場合はこの機能を有効にし、自分で管理したい場合は上記の方法で無効にできます。全体的に、設定の柔軟性は非常に高いと言えます。

